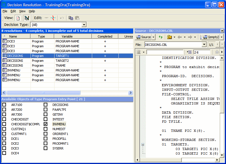
Use the Decision Resolution tool to view and manually resolve decisions. To open the Decision Resolution tool, select a project in the Repository Browser and click
.To save decision resolutions to the repository, click
. To generate the Decision Resolution report in HTML, click .The figure below shows the Decision Resolution dialog box. By default, all Decision Resolution panes are displayed. To select panes to display, click View and check the options you require: